EEA

Services

Account Services

Note

Subscribe to receive notifications if you want to stay updated about events in this site.

Your password

The Eionet password expires two years after it was last changed.

Environmental Quality Standards Directive reporting resources

Support files for 2018 reporting on Environmental Quality Standards Directive

WISE
Helpdesk

All enquiries can be directed to wfd.helpdesk@eionet.europa.eu

Archived

This reporting obligation has terminated

Helpdesk log

A public taskman project will be maintained through the course of the period planned in 2018 to ensure issues raised and responses are made available to all member states. Before submitting comments or questions to the Helpdesk please check whether they have already been identified and replied to.

Guidance documents

The guidance for the 2018 reporting on the supplementary monitoring programmes and preliminary Programmes of Measures for the new substances introduced in the 2013 EQS Directive was agreed in the meeting of the WG DIS of 20-21 March 2018.

Explanation on how to report the Licence under dcMetadata

Schemas

Schemas based on Guidance Document v6

Updated on 19.10.2018.

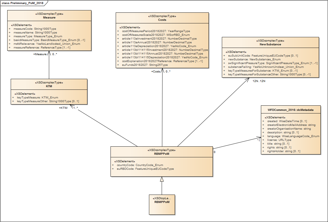
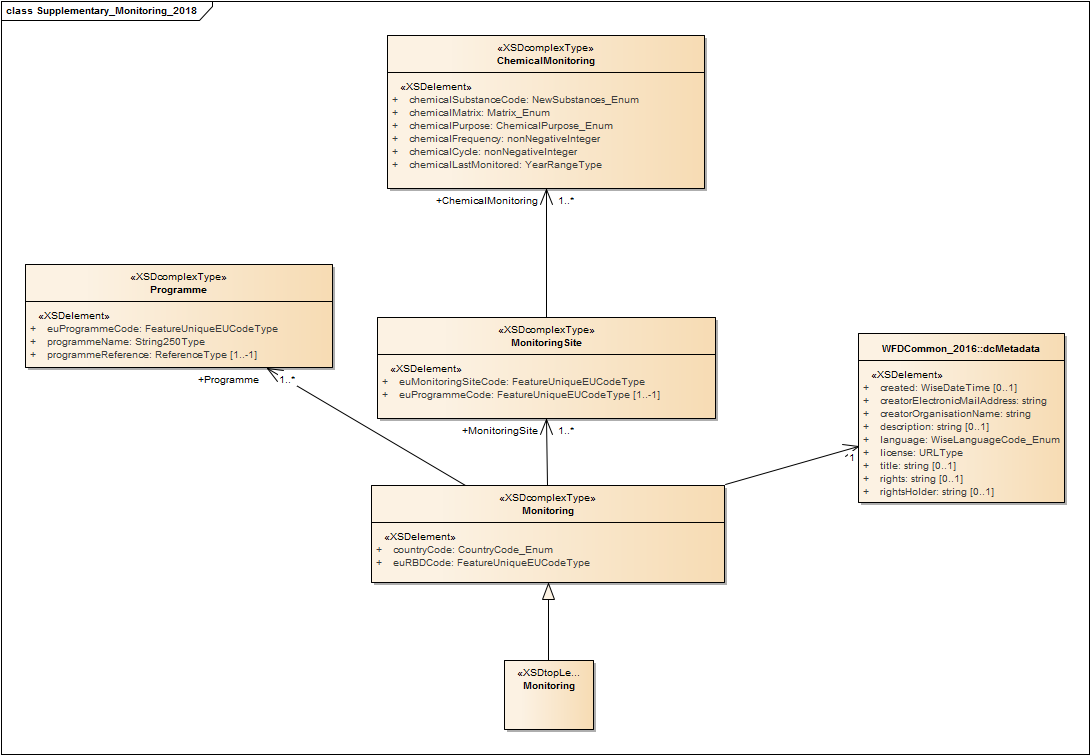
Data specifications in UML

The UML provides developers the capacity to implement their own reporting tools.

See below the UML as images for human reading:

See below the HTML version for human reading:

QA/QC

The following specifications are the basis of the quality assessment tools

You can test Environmental Quality Standards Directive 2018 schemas and QA/QC within schema checks at http://cdrsandbox.eionet.europa.eu/

Reporting tools: Access DB

This is the Access database you can use to report on EQS 2018. One database should be used for each RBD:

A prefilled version of the database and the xml can be found on the restricted area for each country

Conversion tools


Monitoring Sites reporting

New Monitoring Sites can be reported under EQS 2018 reporting. The schemas and QAs to be passed on the data will be exactly the same as those used for WFD2016 reporting. Below a link to those relevant resources:


You can download below the projection files (PRJ) that can be used for the Shapefiles. These projection files refer to the following coordinate reference systems:

Footer