EEA

Services

Account Services

Note

Subscribe to receive notifications if you want to stay updated about events in this site.

Your password

The Eionet password expires two years after it was last changed.

WISE Spatial Data reporting resources

Water Framework Directive - River Basin Management Plans - 2022 reporting

WISE
Helpdesk

All enquiries can be directed to wfd.helpdesk@eionet.europa.eu

Please, check the Helpdesk FAQ. We also recommend to send the envelope link or the access database where your problem was detected.

WISE register

The WISE register contains the list of accepted EIONET and EU identifiers for spatial objects such as river basin districts, water bodies, etc..

The WISE register provides a unique and persistent URI for each of the spatial objects.

Guidance documents

Current version: 7.0.6.

Spatial model quick reference

Quick reference table

Spatial model changes between version 6.0.6 (used in 2016) and version 7.0.6

Changes in spatial model

Quality Control specification

The following specifications are the basis of the quality control tools

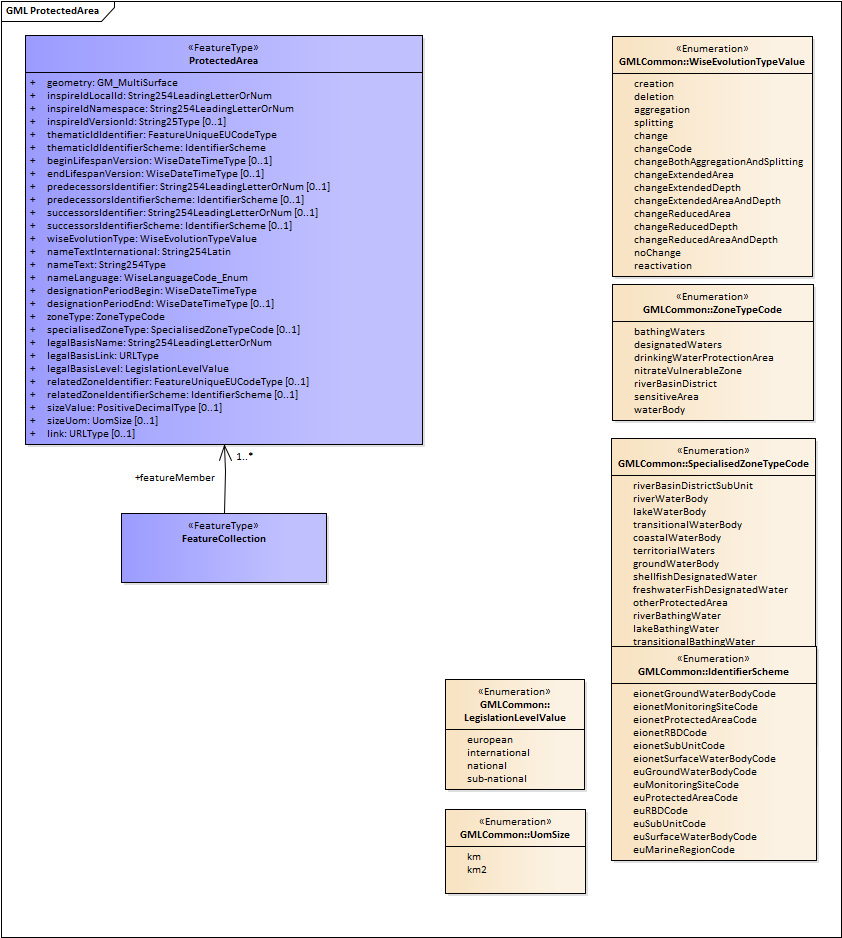
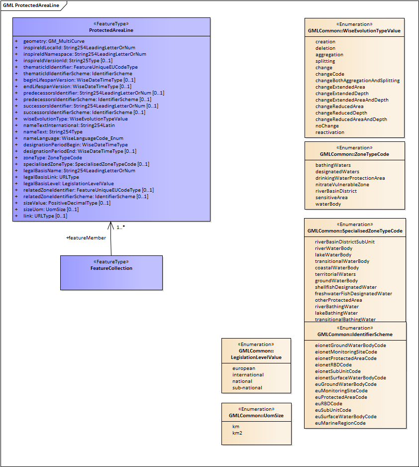
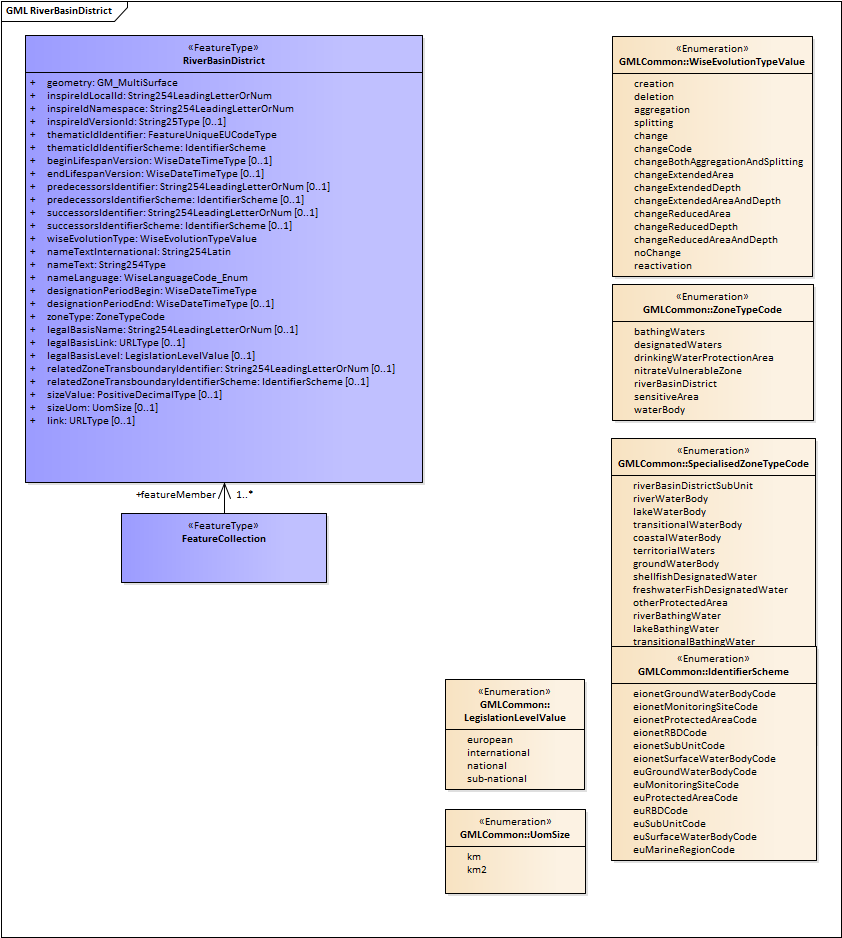
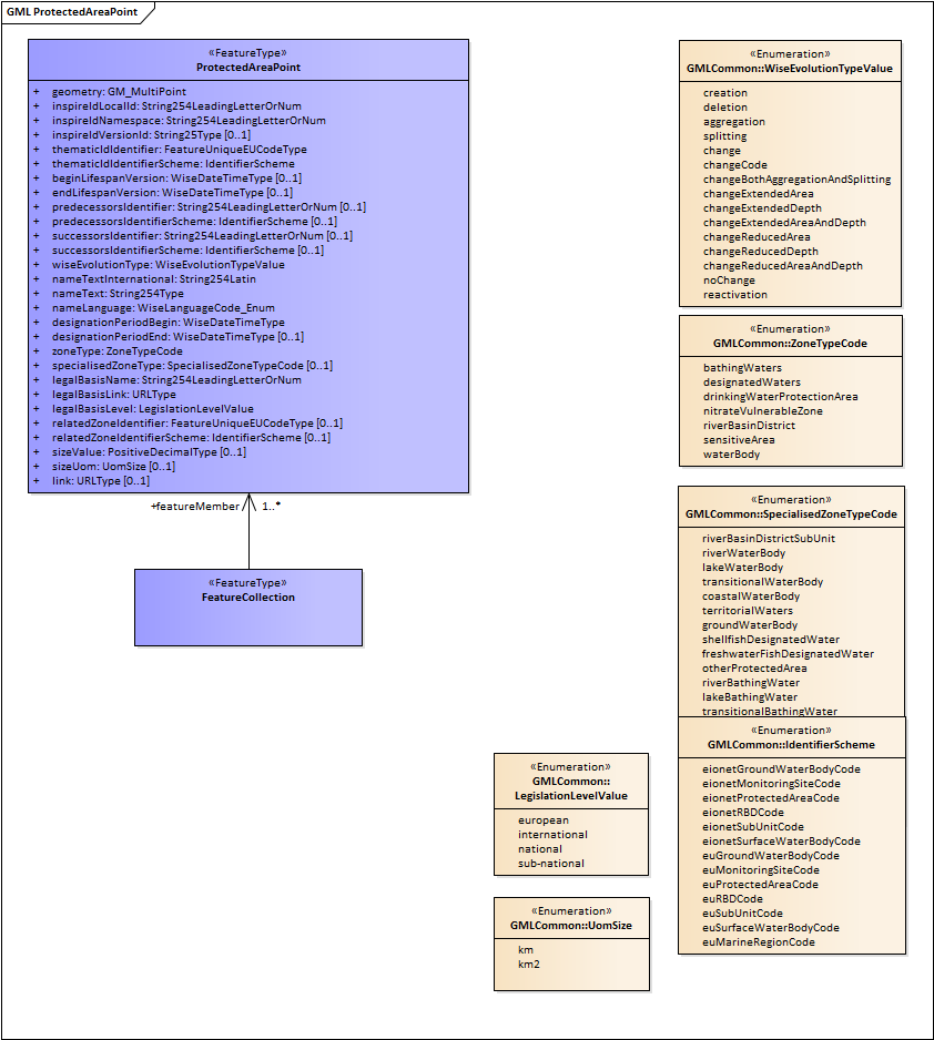
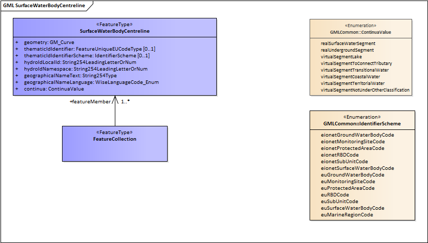
UML Data specification

See below the UML diagrams for each dataset:

GML schemas

These are the GML schemas to allow the reporting of the spatial data:


Shapefile templates to prepare the spatial data

Shapefiles can be used to prepare the spatial data. The shapefiles must be converted to GML format (a conversion tool is available in the CDR envelopes). GML is the only format accepted in the final reporting of the spatial data.
These are the shapefile templates for each dataset:

The projection files refer to the following coordinate reference systems: